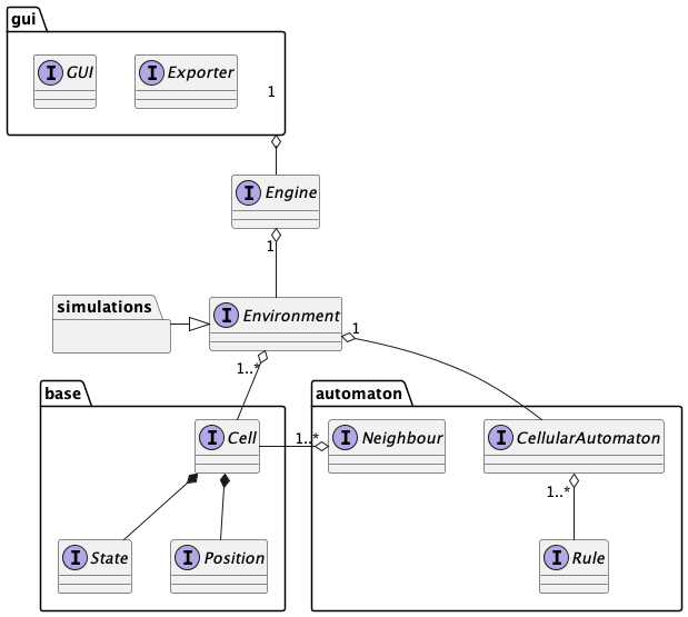
Il design di alto livello è riassunto nel seguente diagramma UML

Di seguito una breve descrizione per ogni componente illustrato:
Position → posizione all’interno di uno spazio D dimensionale;State → stato che può assumere una determinata cella; generalmente uno
stato è relativo ad una specifica simulazione, i.e. ad uno specifico automa
cellulare.Cell → unità fondamentale all’interno dell’ambiente: ad essa è
associata una posizione nello spazio ed uno stato;CellularAutomaton → componente che racchiude in sé l’intero
comportamento di un automa cellulare, definito come un insieme di regole;Rule → concetto di regola, ossia una qualsiasi funzione che trasformi
un input in un determinato output in base ad un insieme di predicati;Neighbour → insieme di celle contigue tra loro nello spazio secondo un
certo criterio di contiguità;Environment → rappresentazione ad alto livello dell’intero spazio
occupato da celle regolate da un comportamento definito all’interno
dell’automa che caratterizza l’ambiente.Engine → motore del simulatore in grado di produrre e far evolvere una
realizzazione di un automa cellulare all’interno di un ambiente.GUI → interfaccia grafica in grado di mostrare l’evoluzione di un
automa cellulare all’interno di un ambiente.Exporter → componente in grado di esportare immagini o video della
simulazione.simulations → all’interno di questo package saranno contenute le varie
realizzazioni degli automi cellulari all’interno del loro ambiente.Il pattern architetturale impiegato è MVC, dove i package base e automaton insieme
ad Environment costituiscono il modello del simulatore, il ruolo di controller
è delegato alla componente Engine mentre le view saranno contenute all’interno
del package gui.
Al di là dell’impiego di Scala 3.x e perciò della Java Virtual Machine, non risulta necessario effettuare ulteriori scelte tecnologiche cruciali. Una scelta tecnologica che non risulta complessivamente cruciale per via dell’impiego di MVC, è la scelta del framework per la realizzazione di interfacce grafiche (swing o scalafx), poiché la sua scelta non si riflette minimamente sull’intero design del sistema prodotto.
| Indice | Capitolo Precedente | Capitolo Successivo |